MENU
TH EN

ISO/IEC 27001 คู่มือการควบคุม 1

Title Thumbnail & Hero Image: แบนเนอร์ ISO27001 เวอร์ชั่น 2022, ที่มา: questinc.com, วันสืบค้น: 17 พฤศจิกายน 2568.
ISO/IEC 27001 คู่มือการควบคุม 1
First revision: Nov.21, 2025
Last change: Jan.23, 2026
สืบค้น รวบรวม เรียบเรียง แปล และปริวรรตโดย
อภิรักษ์ กาญจนคงคา.
1.
หน้าที่ 1
1. ความปลอดภัยด้านสารสนเทศ (Information security)
  • มีระบบควบคุม 93 แบบ - ระบบควบคุม 93 แบบที่จัดทำขึ้นอย่างกว้าง ๆ
  • IEC - คณะกรรมการอิเล็กโทรเทคนิคระหว่างประเทศ (International Electrotechnical Commission), มาตรฐาน IEC เป็นแนวทางปฏิบัติระหว่างประเทศที่พัฒนาโดยคณะกรรมการอิเล็กโทรเทคนิคระหว่างประเทศ เพื่อให้มั่นใจถึงความปลอดภัย ประสิทธิภาพ และการทำงานร่วมกันของระบบไฟฟ้าและอิเล็กทรอนิกส์.
กรอบมาตรการ 93 ข้อสำหรับ ISO 27001:2022, พัฒนาเมื่อ 21 พฤศจิกายน 2568.
1.
หน้าที่ 2
2. ISO/IEC 27001 - ระบบการจัดการ (Management system)

1.
หน้าที่ 3
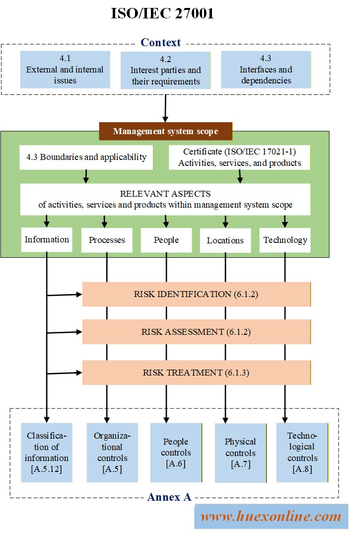
3. ISO/IEC 27001 - ภาคผนวก ก.
าคผนวก ก.
มื่อหยิบมาตรฐาน ISO/IEC 27001 ของเราขึ้นมาและไปที่ภาคผนวก ก. ภาคผนวกนี้ประกอบด้วยมาตรการควบคุม 93 ประการที่เราสามารถนำไปใช้เพื่อจัดการความเสี่ยงด้านความปลอดภัยของข้อมูล.
       
ดยหลักการแล้ว ภาคผนวก ก อาจถูกละเว้นจากมาตรฐานสำหรับการนำระบบการจัดการด้านความปลอดภัยของข้อมูลมาใช้. ภาคผนวกนี้รวมอยู่ในมาตรฐานเพียงเพื่อให้หลังจากที่เราได้เลือกมาตรการของเราเองแล้ว เราสามารถตรวจสอบได้ว่าไม่มีการละเว้นมาตรการควบคุมที่จำเป็น (ดู ISMS ข้อ 6.1.3).
       
าตรฐานต้องการป้องกันไม่ให้เรามองข้ามบางสิ่งบางอย่าง จึงได้รวมมาตรการควบคุมที่ใช้กันทั่วไป 93 ประการไว้ในภาคผนวก องค์กร ISO/IEC อธิบายมาตรการควบคุมเหล่านี้ในภาคผนวก ก. ว่า [5]:
       
ารผสมผสานทั่วไปของการควบคุมความปลอดภัยของข้อมูลในระดับองค์กร บุคลากร ทางกายภาพ และเทคโนโลยี ซึ่งได้มาจากแนวปฏิบัติที่ดีที่สุดที่ได้รับการยอมรับในระดับสากล.
       
อนนี้ให้อ่านข้อความใต้หัวข้อภาคผนวก ก. โดยตรง. เริ่มต้นด้วยข้อความที่ว่า การควบคุมในภาคผนวก ก. นั้น "ได้รับมาโดยตรงและสอดคล้องกับที่ระบุไว้ใน ISO/IEC 27002".
       
หตุผลที่การกำหนดหมายเลขของการควบคุมในภาคผนวก ก. ของมาตรฐาน ISO/IEC 27001 เริ่มต้นที่เลข 5 แทนที่จะเป็นเลข 1 ก็คือ การควบคุมเหล่านี้มาจากมาตรฐาน ISO/IEC 27002 และครอบคลุมตั้งแต่บทที่ 5 เป็นต้นไป ดูภาพที่อยู่ติดกันเพื่อดูภาพรวมของความสัมพันธ์ระหว่างเอกสาร ISO/IEC ต่าง ๆ .
       
มีความแตกต่างที่สำคัญระหว่างการควบคุมเก้าสิบสามรายการที่ระบุไว้ในมาตรฐาน ISO/IEC 27002 และการควบคุมเก้าสิบสามรายการที่ระบุไว้ในภาคผนวก ก. ของมาตรฐาน ISO/IEC 27001 สำหรับการควบคุมทั้งหมดในมาตรฐาน ISO/IEC 27001 คำว่า "ควร - should" ซึ่งมีผลผูกพันจะถูกแทนที่ด้วยคำว่า "จะต้อง - shall" ที่บังคับใช้ ตัวอย่างต่อไปนี้แสดงให้เห็นถึงความแตกต่างนี้:
ตัวอย่าง
 ISO/IEC 27002-8.15: การบันทึกข้อมูล  ISO/IEC 27001-8.15: การบันทึกข้อมูล
 ควรจัดทำ จัดเก็บ ป้องกัน และวิเคราะห์บันทึกกิจกรรม ข้อผิดพลาด ความผิดปกติ และเหตุการณ์อื่น ๆ ที่เกี่ยวข้อง  จะต้องจัดทำ จัดเก็บ ป้องกัน และวิเคราะห์บันทึกกิจกรรม ข้อผิดพลาด ความผิดปกติ และเหตุการณ์อื่น ๆ ที่เกี่ยวข้อง
ด้วยการกำหนดให้การควบคุมเป็นข้อกำหนดมาตรฐาน มาตรฐาน ISO/IEC 27001 จึงบังคับให้เราต้องระบุว่าการควบคุมในภาคผนวก ก. ใดบ้างที่ใช้ได้หรือไม่ได้กับองค์กรของเรา เราต้องบันทึกข้อความนี้ในเอกสารอย่างเป็นทางการ: ถ้อยแถลงบังคับใช้ เราจะพูดถึงเรื่องนี้เพิ่มเติมในภายหลัง ก่อนอื่นมาพูดถึงเรื่องอื่นก่อน.
1.

วามสอดคล้องระหว่างการควบคุมกับความเสี่ยง (COHERENCE BETWEEN CONTROLS AND RISKS)
องนำมาตรฐาน ISO/IEC 27001 มาอ่านข้อความสั้น ๆ ใต้หัวข้อ "ภาคผนวก ก." อีกครั้ง ส่วนสุดท้ายของข้อความนี้ระบุว่า การควบคุมทั้งหมดในภาคผนวก ก."จะต้องใช้ในบริบทของ 6.1.3" นี่หมายความว่าอย่างไร?
1.
2.
หน้าที่ 4
 

ไดอะแกรมแสดงความสัมพันธ์ระหว่างเอกสารต่าง ๆ ในระบบ ISO/IEC, พัฒนาเมื่อ 8 ธันวาคม 2568
1.
หน้าที่ 5
นมาตรฐาน ให้ไปที่ข้อกำหนด ISMS ข้อ 6.1.3 ดังที่เราเห็น ข้อกำหนดนี้เกี่ยวกับการจัดการความเสี่ยงด้านความปลอดภัยของข้อมูล (Information security risk treatment). ดังนั้น มาตรการควบคุมทั้งเก้าสิบสามข้อในภาคผนวก ก. จึงมีจุดประสงค์เพื่อจัดการความเสี่ยงด้านความปลอดภัยของข้อมูลของเรา. กล่าวอีกนัยหนึ่ง ต้องมีความสอดคล้องกันอย่างมีเหตุผลระหว่างความเสี่ยงของเรากับการใช้มาตรการควบคุมในภาคผนวก ก.
       
วามสอดคล้องที่จำเป็นระหว่างการควบคุมและความเสี่ยงทำให้เกิดคำถามต่อไปนี้: รายชื่อการควบคุมเก้าสิบสามรายการหมายความว่าเราต้องระบุความเสี่ยงด้านความปลอดภัยของข้อมูลอย่างน้อยเก้าสิบสามรายการหรือไม่? ไม่ใช่เช่นนั้น โดยปกติแล้ว สามารถใช้การควบคุมหลายรายการพร้อมกันเพื่อจัดการกับความเสี่ยงหนึ่งรายการได้.
ตัวอย่าง
       
งค์กรต้องการลดความเสี่ยงที่แรนซัมแวร์จะส่งผลกระทบต่อความพร้อมใช้งานของข้อมูล. ความเสี่ยงดังกล่าวได้รับการจัดการผ่านการควบคุม/หรือมาตรการดังต่อไปนี้: การสร้างความตระหนัก การให้ความรู้ และการฝึกอบรม (6.3); การควบคุมมัลแวร์ (8.7); และการสำรองข้อมูล (8.13).
       
นทำนองเดียวกัน ความเสี่ยงหลายประการอาจได้รับประโยชน์จากมาตรการเดียวกันได้. ตัวอย่างเช่น มาตรการ "การสร้างความตระหนัก การให้ความรู้ และการฝึกอบรม" (6.3) มักจะสามารถใช้ในการจัดการความเสี่ยงหลายประการได้. กล่าวโดยสรุปคือ ไม่มีความสัมพันธ์แบบหนึ่งต่อหนึ่งระหว่างความเสี่ยงกับมาตรการ.
       
ราจำเป็นต้องใช้มาตรการควบคุมทั้งหมดหรือไม่? ไม่จำเป็นเลย..! หากเราไม่สามารถใช้มาตรการควบคุมในภาคผนวก ก. เพื่อจัดการความเสี่ยงของเราได้ เราอาจยกเว้นมาตรการควบคุมนี้ในถ้อยแถลงความเหมาะสม (Statement of Applicability - SOA) ของเรา.

ถ้อยแถลงความเหมาะสม (STATEMENT OF APPLICABILITY -SoA)
ข้อกำหนด ISMS ข้อ 6.1.3 กำหนดให้เราต้องจัดทำถ้อยแถลงความเหมาะสม (Statement of Applicability: SoA) ซึ่งเอกสารนี้ต้องมีข้อมูลดังต่อไปนี้:
  • มาตรการควบคุมที่จำเป็น (The necessary controls). ระบุมาตรการควบคุมจำนวน 93 รายการตามภาคผนวก ก, ในรายงานการวิเคราะห์ของเรา รวมถึงคำอธิบายของมาตรการควบคุมอื่น ๆ ที่เราได้นำมาใช้.
  • เหตุผลในการรวมมาตรการควบคุมเหล่านั้น (A justification for their inclusion). สำหรับแต่ละมาตรการควบคุมที่นำมาใช้ โปรดอธิบายสั้น ๆ ว่าเหตุใดเราจึงนำมาใช้.
  • มาตรการควบคุมที่จำเป็นได้ถูกนำไปใช้หรือไม่ (Whether the necessary controls are implemented or not). สำหรับแต่ละมาตรการควบคุมที่นำมาใช้ โปรดระบุให้ชัดเจนว่าได้มีการนำไปใช้แล้วหรือไม่.
  • เหตุผลในการไม่รวมมาตรการควบคุมในภาคผนวก ก ใด ๆ (The justification for excluding any of the Annex A controls). สำหรับแต่ละมาตรการควบคุมในภาคผนวก ก. ที่เราไม่ได้นำมาใช้ โปรดอธิบายสั้น ๆ ว่าเหตุใดจึงเป็นเช่นนั้น.
พื่อให้มั่นใจว่ามาตรฐาน ISO/IEC 27001 ถูกนำไปใช้อย่างถูกต้อง องค์กร ISO/IEC ได้เผนแพร่มาตรฐานสนับสนุน ISO/IEC 27003 [6] มาตรฐานนี้ระบุเกี่ยวกับการยกเว้นการควบคุมดังต่อไปนี้:
       ารควบคุมใด ๆ ภายในภาคผนวก ก ที่ไม่ได้มีส่วนช่วยในการปรับเปลี่ยนความเสี่ยง ควรถูกยกเว้นจาก SoA และควรให้เหตุผลสำหรับการยกเว้น.
ดังนั้นเหตุผลในการยกเว้นการควบคุมจะต้องทำให้ชัดเจนว่าเหตุใดการควบคุมจึงไม่สามารถช่วยลดความเสี่ยงด้านความปลอดภัยของข้อมูลของเราได้.
  • ข้อมูลเพิ่มเติมเกี่ยวกับการกำหนดและการใช้ถ้อยแถลงความเหมาะสม สามารถค้นหาได้ในคู่มือ ISO 27001 ISMS [20]
1.
2.
หน้าที่ 6

1.
ตัวอย่าง
       
งค์กร ABC ได้จัดทำถ้อยแถลงความเหมาะสมดังต่อไปนี้:
   ABC [ถ้อยแถลงความเหมาะสม] Version: 12 พฤศจิกายน 2566
   #  หัวข้อมาตรการ  มาตรการ  ปฏิบัติใช้?  เหตุผลในการรวม  เหตุผลในการไม่รวม
   5.1  นโยบายสำหรับความมั่นคงปลอดภัยด้านสารสนเทศ        
   5.2  บทบาทและความรับผิดชอบต่าง ๆ ด้านความมั่นคงปลอดภัยด้านสารสนเทศ        
   อื่น ๆ 


 
หน้าที่ 7


 
หน้าที่ 9
1.

1.
 

1.
หน้าที่ 10



 

1.
2.
หน้าที่ ...
มาตรการข้อที่ 5 มาตรการในส่วนขององค์กร (Organizational Controls) มี 37 ข้อ.
1.
5.1 นโยบายด้านความปลอดภัยของข้อมูลหรือสารสนเทศ (Policies for Information Security).
  • สิ่งที่มาตรการนี้ต้องการ (What does this control require?) เพื่อให้สอดคล้องกับมาตรการ 5.1 คือ ให้องค์กรของเราบรรลุความสำเร็จดังนี้
    • มีการกำหนดนโยบายด้านความปลอดภัยของสารสนเทศ.
    • นโยบายเฉพาะหัวข้อได้มีการกำหนดไว้.
    • นโยบายนี้และนโยบายเฉพาะหัวข้อมีการอนุมัติโดยฝ่ายจัดการ.
    • นโยบายนี้และนโยบายเฉพาะหัวข้อได้มีการจัดพิมพ์.
    • นโยบายนี้และนโยบายเฉพาะหัวข้อได้มีการสื่อสารกับผู้ที่เกี่ยวข้อง.
    • นโยบายนี้และนโยบายเฉพาะหัวข้อได้มีการสื่อสารกับผู้ที่มีส่วนได้เสีย.
    • นโยบายนี้และนโยบายเฉพาะหัวข้อได้รับการยอมรับจากกลุ่มบุคคลและผู้ที่มีส่วนได้เสีย.
    • นโยบายนี้และนโยบายเฉพาะหัวข้อได้มีการทบทวนตามช่วงเวลาที่วางแผนไว้.
    • นโยบายนี้และนโยบายเฉพาะหัวข้อได้มีการทบทวนหากมีการเปลี่ยนแปลงที่มีนัยสำคัญเกิดขึ้น.
  • มาตรการนี้ มีเนื้อหาอะไรบ้าง?
    • นโยบายด้านความมั่นคงปลอดภัยสารสนเทศ (Information Security Policy).
     มาตรการที่ 5.1 มีการอภิปรายกันระหว่างนโยบายความมั่นคงปลอดภัยด้านสารสนเทศ กับ นโยบายที่เป็นหัวข้อเฉพาะ. มีการนิยามคำว่า นโยบายความมั่นคงปลอดภัยด้านสารสนเทศไว้ดังนี้
       นโยบายความปลอดภัยของข้อมูลอธิบายถึงความสำคัญเชิงกลยุทธ์ของ ISMS สำหรับองค์กร และเผยแพร่เป็นเอกสารข้อมูล นโยบายนี้กำหนดทิศทางกิจกรรมด้านความปลอดภัยของข้อมูลภายในองค์กร. (The information security policy describes the strategic importance of the ISMS for the organization and is available as documented information. The policy directs information security activities in the organization.)  
  • นโยบายเฉพาะหัวข้อ (Topic-specific policies).
  • การอนุมัติ การสื่อสาร การรับทราบ และการตรวจสอบ (Approval, Communication, Acknowledgement, and Review).
  • การสามารถนำไปใช้ได้จริง (Applicability).
  • คำแนะนำในการดำเนินการตรวจสอบ (Instructions for conducting audits)
1.
2.
 
หน้าที่ ....


 






 
หน้าที่ ....



แหล่งอ้างอิง:
01. จาก. ISO 27001 - CONTROLS Handbooks - Implementing and auditing 98 controls to reduce information security risks: ORGANIZATIONAL, PEOPLE, TECHNICAL., Cees Van Wens, ISBN 9798861393560, Deseo Publishing, 2023.





 



 
humanexcellence.thailand@gmail.com